!revbank
Jump to navigation
Jump to search
| Project !revbank | |
|---|---|
| Deposit via IRC | |
| Status | Completed |
| Contact | Juerd |
| Last Update | 2022-01-23 |
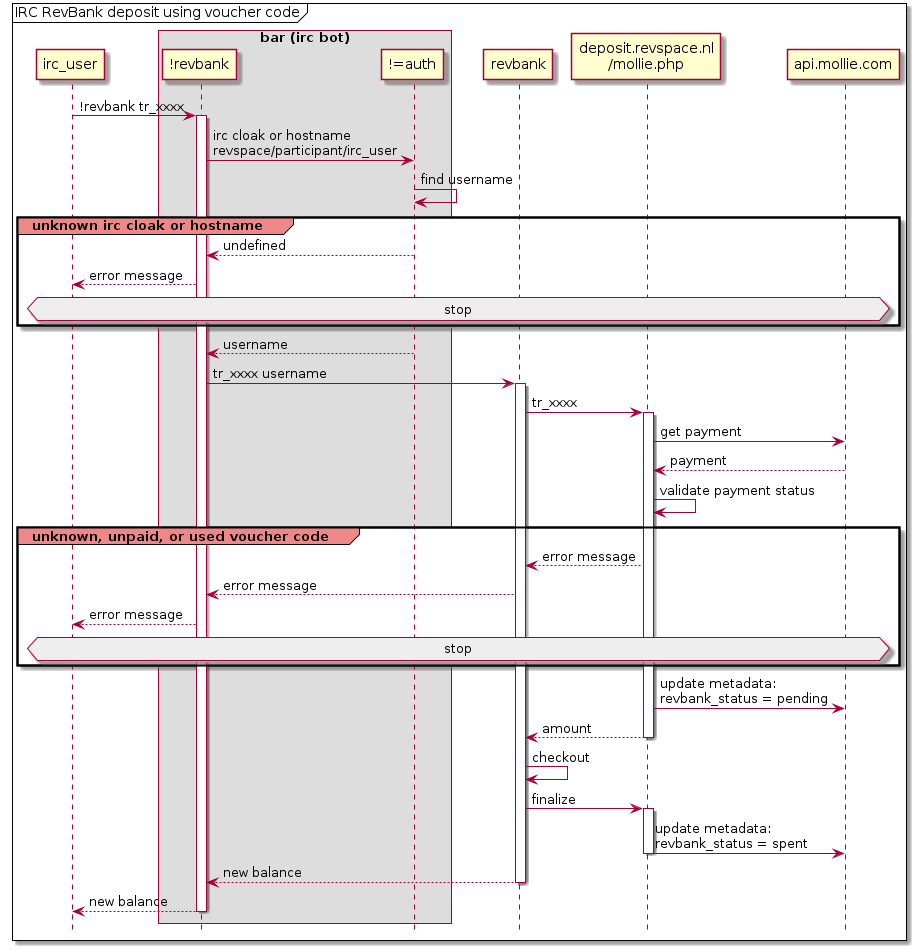
Met het bot-commando !revbank kun je je RevBank-saldo bekijken of opwaarderen via IRC in #revspace of een privebericht aan bar.
Authenticatie
De bot herkent je aan de hand van je cloak.
Saldo bekijken
!revbank
Saldo opwaarderen
- Check met !revbank of je wel herkend wordt, om vervelende verrassingen te voorkomen.
- Betaal via https://deposit.revspace.nl/ (zie ook deposit optie 1).
- Gebruik !revbank tr_xxxx waarbij tr_xxxx de code is die je na het betalen kreeg.
Deposit via IRC is voor een specifieke groep deelnemers die leven op IRC een praktisch alternatief, maar voor de meeste mensen is de normale depositmanier makkelijker. Dan kun je gewoon op de space je vouchercode scannen nadat je online hebt betaald.
Implementatie
Versimpeld schema, niet helemaal accuraat:
